Pre-Advice

Inbound deliveries start with a pre-advice, which lets the facility know what inventory is being delivered and schedules the delivery.
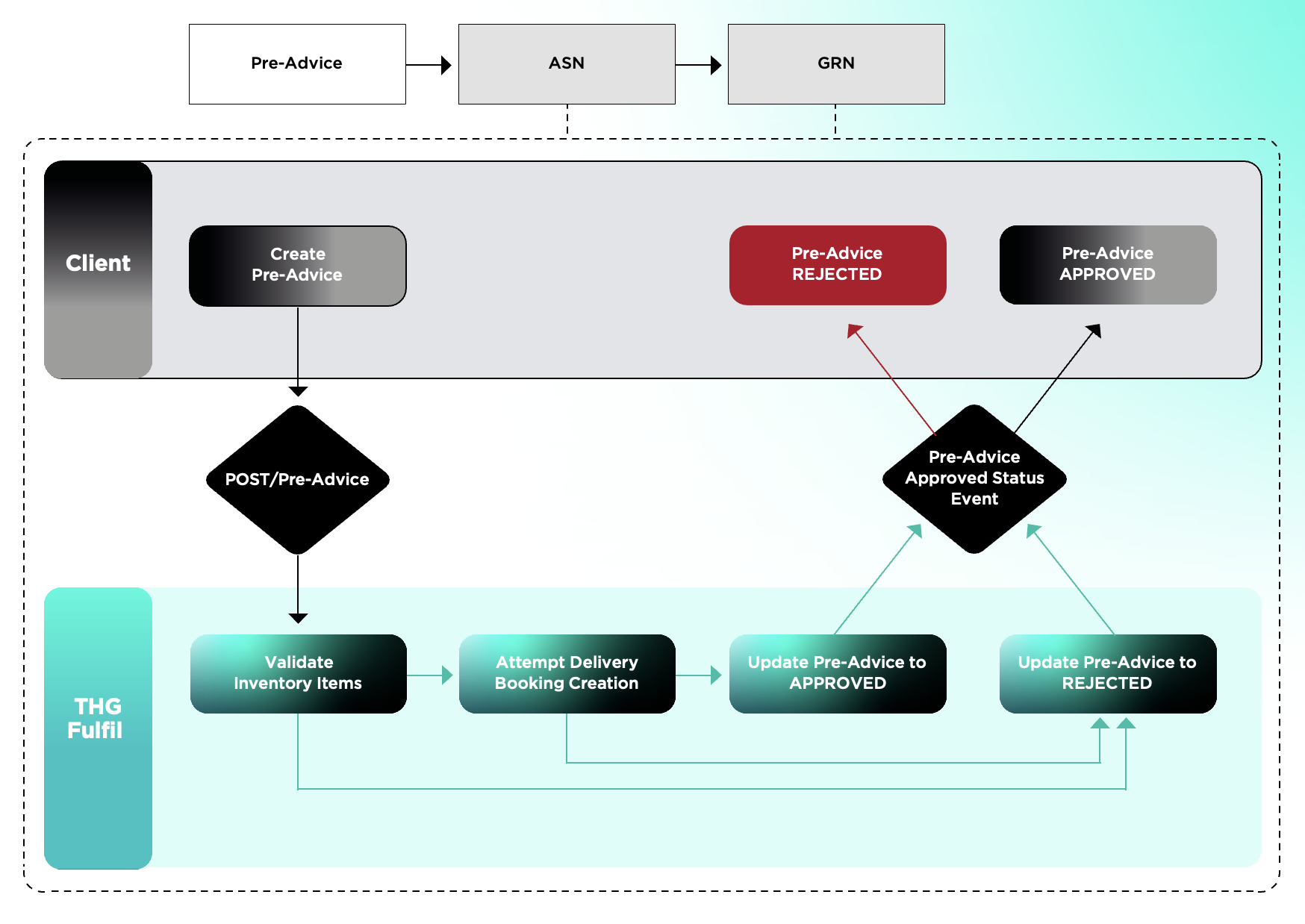
Creating a Pre-Advice
- Ensure inventory items have been created and approved.
- Prepare a pre-advice with the desired delivery date.
Once submitted, THG Fulfil will validate the inventory and attempt to schedule delivery.
Pre-Advice Outcomes
- APPROVED: Delivery is successfully booked. A delivery reference is returned, which must be encoded as a 2D code and clearly labelled on all pallets or cases included in this delivery.
- REJECTED: The pre-advice is rejected if:
- Items are unapproved.
- The facility cannot accept delivery on the requested date.
If rejected, a reason will always be provided. You will need to update the pre-advice with approved inventory items or select a new delivery date before re-submitting.
You can query the status of a pre-advice at any time.